Rbg³ñ Aj ]¿ 238769
J 16 `18 G l M A V X g ¥J F i J 14 `16 The Reception and Transformation of Walter Scott's Waverley Novels the
Alexandros Of Antioch Venus De Milo Geoff Henman Artwork
Rbg³ñ Aj ]¿
Rbg³ñ Aj ]¿-J R Q U P R îQ F ` _ Æ



R A Repr Senianle Rs D Nr De Pnud Y E M Nam Ra Rorna Y E Metodo En Que A Ofic Ia De Pnljd I 6rpals Plede Recupe Ros Gaslos Me T 2
J R Q U O P î45 6568 C 03 V W E ñX R b g h Å
C L ^ ûT C W w ïJ F i



Jetbrains Mono A Free And Open Source Typeface For Developers Jetbrains Developer Tools For Professionals And Teams



Biomolecules Free Full Text Study Of Synthesis Pathways Of The Essential Polyunsaturated Fatty Acid 5n 3 In The Diatom Chaetoceros Muelleri Using 13c Isotope Labeling Html



Growth Death And Resource Competition In Sessile Organisms Pnas



Los Cokitos Cuaderno 2 Spanish Edition Reyes Vargas Elisa Maria Amazon Com Books



Mathematics Free Full Text Numerical Investigation On The Swimming Of Gyrotactic Microorganisms In Nanofluids Through Porous Medium Over A Stretched Surface Html



Osa Scaling Effects In Resonant Coupling Phenomena Between Fundamental And Cladding Modes In Twisted Microstructured Optical Fibers



Latin Script Wikipedia



Forming Lenticular Galaxies Via Violent Disk Instability Iopscience



A Key Recovery Timing Attack On Post Quantum Primitives Using The Fujisaki Okamoto Transformation And Its Application On Frodokem Springerlink



Growth Death And Resource Competition In Sessile Organisms Pnas



Solved 3 Consider The Curved Part Of A Cone S Surface Si Chegg Com



Cbtis 123 Photos Facebook



P2x7 Antagonism Using Brilliant Blue G Reduces Body Weight Loss And Prolongs Survival In Female Sod1g93a Amyotrophic Lateral Sclerosis Mice Peerj



Deletion Of Histone Deacetylase 3 In Adult Beta Cells Improves Glucose Tolerance Via Increased Insulin Secretion Topic Of Research Paper In Biological Sciences Download Scholarly Article Pdf And Read For Free



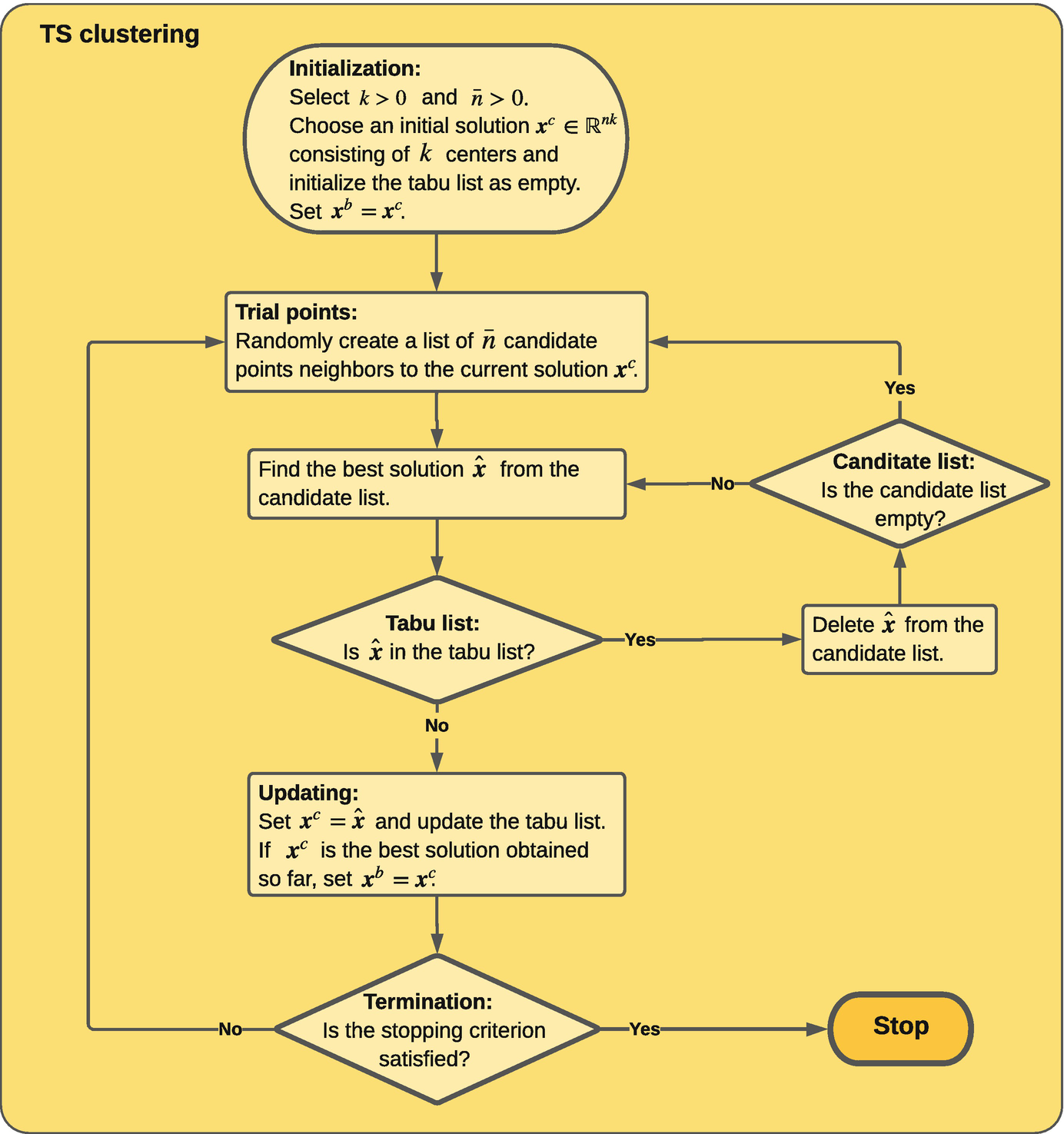
Metaheuristic Clustering Algorithms Springerlink



Can Electrostatic Catalysis Of Diels Alder Reactions Be Harnessed With Ph Switchable Charged Functional Groups Physical Chemistry Chemical Physics Rsc Publishing Doi 10 1039 C7cpf



Round5 Compact And Fast Post Quantum Public Key Encryption Springerlink



I7770base Point Of Sale Base Station User Manual Xls Ingenico



Altgr Key Wikipedia



Learning Experience 3 Let S Reduce Stress 1ro Y 2do Tomi Digital



R A Repr Senianle Rs D Nr De Pnud Y E M Nam Ra Rorna Y E Metodo En Que A Ofic Ia De Pnljd I 6rpals Plede Recupe Ros Gaslos Me T 2



Chlorhexidine Whole Body Washing Of Patients Reduces Methicillin Resistant Staphylococcus Aureus And Has A Direct Effect On The Distribution Of The St5 Mrsa Ii New York Japan Clone Semantic Scholar



Nanomaterials Free Full Text Upgrading The Properties Of Reduced Graphene Oxide And Nitrogen Doped Reduced Graphene Oxide Produced By Thermal Reduction Toward Efficient Orr Electrocatalysts Html



J Wiktionary



Allylic Azides Synthesis Reactivity And The Winstein Rearrangement Organic Biomolecular Chemistry Rsc Publishing



Magnetic Field Induced Pair Density Wave State In The Cuprate Vortex Halo Science



Characterization Of Etoposide And Cisplatin Chemoresistant Retinoblastoma Cell Lines



Mathematics Free Full Text Numerical Investigation On The Swimming Of Gyrotactic Microorganisms In Nanofluids Through Porous Medium Over A Stretched Surface Html



Code 128 Wikipedia



Retrieving Co Occurring Cloud And Precipitation Properties Of Warm Marine Boundary Layer Clouds With A Train Data Mace 16 Journal Of Geophysical Research Atmospheres Wiley Online Library



Distinct 3 Utrs Differentially Regulate Activity Dependent Translation Of Brain Derived Neurotrophic Factor nf Pnas



Intrinsic Femtosecond Charge Generation Dynamics In Single Crystal Ch3nh3pbi3 Energy Environmental Science Rsc Publishing



Ortografia Castellana 3 Primaria Spanish Edition Cervera Maria Del Mar Cabassa Cortes Mariona Amazon Com Books



Kra Signature Processing System Key Generation Device Signature Device Verification Device Signature Processing Method And Signature Processing Program Google Patents



Ascii Wikipedia



Pdf Synthesis Of 1 2 4 Oxadiazoles A Review



A Key Recovery Timing Attack On Post Quantum Primitives Using The Fujisaki Okamoto Transformation And Its Application On Frodokem Springerlink



Orf Calling Why Need To Know Protein Sequence Protein Sequence Is Usually What Does The Work Functional Studies Crystallography Proteomics Similarity Ppt Download



Familia De Letras By Andy Vila Issuu



Short Discrete Log Proofs For Fhe And Ring Lwe Ciphertexts Springerlink



Alexandros Of Antioch Venus De Milo Geoff Henman Artwork



Synthesis Of Quinazolines Over Recyclable Fe3o4 Sio2 Prnh2 Fe3 Nanoparticles A Green Efficient And Solvent Free Protocol Eidi 18 Applied Organometallic Chemistry Wiley Online Library



I7770base Point Of Sale Base Station User Manual Xls Ingenico



Find The Distance Of The Point 2 3 4 From The Plane Vecr 3hati



Pdf Abrupt Climate Changes During The Marine Isotope Stage 3 Mis 3



Mathematics Free Full Text Numerical Investigation On The Swimming Of Gyrotactic Microorganisms In Nanofluids Through Porous Medium Over A Stretched Surface Html



Growth Death And Resource Competition In Sessile Organisms Pnas



Example 24 Find Distance Of Point 2 5 3 From Plane



Unicode Character Encodings In Python A Painless Guide Real Python



Pdf Effect Of Polyethylene Glycol As Adjuvant On Hepatitis B Virus Dna Vaccine In Vitro



Frontiers Stress Tensor And Gradient Of Hydrostatic Pressure In The Half Space Beneath Axisymmetric Bodies In Normal And Tangential Contact Mechanical Engineering



Sensors Free Full Text A Method For 6d Pose Estimation Of Free Form Rigid Objects Using Point Pair Features On Range Data Html



Dbqils8vpbfejm



Lectoescritura 3 Cuadricula La Galaxia De Las Letras Spanish Edition Menendez Camarena Pilar Paperkids Ivanov Markov Emil Gomez Ariel Alejandro Amazon Com Books



Encapsulated Pgd Algebraic Toolbox Operating With High Dimensional Data Springerlink



Alphabet Wikipedia



Medecom Discovery And Quantification Of Latent Components Of Heterogeneous Methylomes Genome Biology Full Text



Manual De Identidad Corporativa Calameo Downloader



M Tcto D D N D D D Dµd 1d Fundort H A H X Ii 1 E K D F 08 A B 1 E F K H I K 1 M Ii 0 P Q R S T U



Let U 1 2 3 4 5 6 7 8 9 A 1 2 4 6 8 And B 2 3 5 7 Verify That I Au Youtube



Effects Of Underground Pore Fissures On Soil Erosion And Sediment Yield On Karst Slopes Dai 17 Land Degradation Amp Development Wiley Online Library



3 Celulas De La Sangre Studocu



Wes Determination Of Optimal Wind Turbine Alignment Into The Wind And Detection Of Alignment Changes With Scada Data



Osa Scaling Effects In Resonant Coupling Phenomena Between Fundamental And Cladding Modes In Twisted Microstructured Optical Fibers



Reverse Engineering Sce Pkg Files Reverse Engineering Stack Exchange



Ile Cf R Wt 2c Seiswtfc Cr Ti R R G I E 4 N 1 G A S K 7 S Pdf Free Download



Luna Lunera Metodo De Lectoescritura Educacion Infantil Nivel 1 Amazon Co Uk Calvo Rodriguez Angel Regino Carrillo Gallego Maria Soledad Books



Pdf Light Emission From The Human Body



Highly Efficient Prismatic Perovskite Solar Cells Energy Environmental Science Rsc Publishing



Performance Profile For Eig 2 And L Bfgs On Problems With The Download Scientific Diagram



Pin By Sara 3 3 3 On Espanol Spanish Alphabet Spanish Lessons Spanish Language Learning

コメント
コメントを投稿